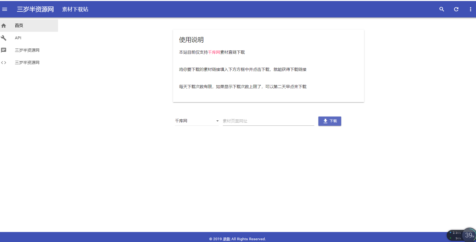
千库网图片解析源码,上传到服务器就能打开,输入要下载的地址点击下载,亲测有效需要的上! 千库下载秒解析html源码 下载地址:https://www.lanzous.com/i65vbng © 允许规范转载 赞 如果觉得我的文章对你有用,请随意赞赏