
1. 灵活通用
别看源码体积极小,它无需设计数据库,可以快速用于各种二维表查询。
成绩查询、水电费物业费查询、录取、分班、分宿舍、考场分配查询等通用。
2. 小巧易拓展
整个源码(含演示数据)只有30-50KB,不仅运行起来自然流畅。
易于程序员快速掌握;大大提升开发速度并降低二次开发成本。
3. 更为安全
源码只有俩页面,几乎只读不写,更没有sql注入等风险。
当前大多软件都是几十MB,文件越大越复杂,安全越难以掌握。
4. 简单易用
无需安装(初始化),也无需修改参数,放根目录或任意目录直接使用。
FTP基本可以实现后台功能,上传到空间即可使用。3 D4 ?8 lP7 @0 c
FTP批量上传大数据可能更低消耗服务器资源,也不受限于虚拟空间上传大小和超时时间等。&
FTP上传可多文件一拖全上,并支持断点续传等,对服务器影响小。
在线删除不了的文件,FTP往往可以删除。
5. 低耗内存
无需Mysql等(大部分为非常规数据库),低内存服务器也流畅运行(Mysql可能多耗20+服务器内存)。
6. 低耗网络
现在大多页面单js文件就几百KB,加上图片就更大了。
一个网页往往超过1MB。本查询页一个页面只有30KB左右。
相当于在同等带宽资源下,网络并发量可以提升几十倍。
目前阿里云、腾讯云等8MB(实际1MB)的带宽超1000多元每年。
所以:节省很多网络费用的同时,大幅度提升查询的并发量。
7. 低耗读写
本查询几乎只读不写;小巧的网页也将在JS和图片的读取方面节约大量资源。
适合修改不频繁、保密性不高的成绩、工资、物业水电费等各种精准查询。
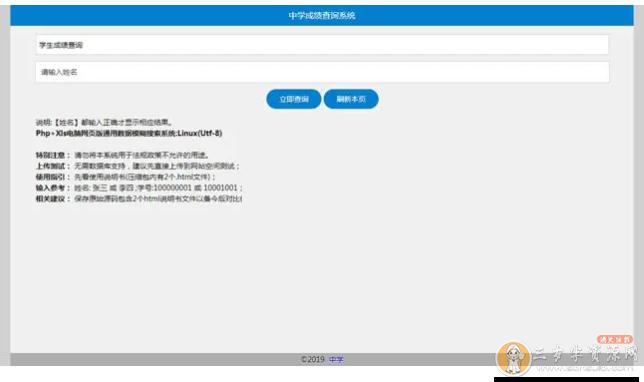
安装说明:
放上即用,免安装,数据请在xls文件中存入
PHP通用考试成绩查分系统 工资/物业费/水电费网上查询系统
下载地址:https://www.lanzous.com/i81o8ne